Table of Contents
4.2.09 Projektimport und -export mit MS Project
Projekte importieren
Mit Hilfe der Aktion “Projektimport” können Projektdaten aus einer CSV-Datei importiert werden. Die MS Project-Schnittstelle von Projectile erzeugt mit Hilfe eines Schemas aus MS Project-Dateien entsprechende CSV-Dateien.
Das Importieren wird in zwei Schritten durchgeführt: Eine CSV-Datei wird von MS Project erstellt, welche die Daten eines Projekts und seiner Unterprojekte enthält und die CSV-Datei wird in MS Project mit Hilfe des Schemas “Projectile” geladen
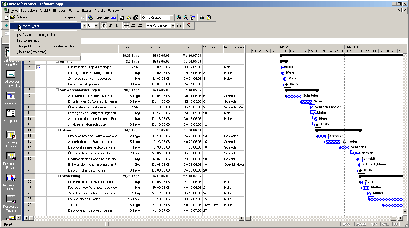
Folgende Schritte sind notwendig, um ein Projekt aus MS Project in eine CSV-Datei zu exportieren. Zunächst wird das gewünschte Projekt in MS Project geöffnet.
In MS Project wird in der Navigationsleiste der Eintrag “Datei” ausgewählt und dort die Option “Speichern unter” betätigt. Als Dateityp wird der Eintrag “CSV (Trennzeichen getrennt) (*.csv)” ausgewählt. Die Datei kann unter einem beliebigen Dateinamen mit der Endung .CSV abgespeichert werden. Der Speicherort ist beliebig.
Anschließend wird das mitgelieferte Schema Projectile aus der Datei Projectile_Schema.mpp verwendet.
Mit folgenden Schritten lässt sich die eben erzeugte CSV-Datei in Projectile importieren. Zunächst wird im Eingangsbildschirm über die Funktionalität „Neues Projekt“ und anschließend durch die Aktion „Projektimport“ der Projektassistent aufgerufen.
Nach Auswahl der Option, kann mit Schritt 2 fortgefahren werden. Hier wird die gewünschte Importdatei ausgewählt. Mit “Durchsuchen” wird die CSV-Datei ausgewählt und …
… die Auswahl mit dem grünen Häkchen bestätigt.
Im dritten Schritt werden die Eckwerte des Hauptprojektes definiert. Die Daten, die von MS Project kommen, sind in der Import-Datei abgespeichert und werden automatisch vorbelegt.
Die restlichen Projekteckwerte, die nicht in MS Project gespeichert werden, können hier ergänzt werden (beispielsweise Externer Auftraggeber, Ansprechpartner, Unit, Projektmanager und verschiedene Projektattribute).
Im vierten Schritt werden die Arbeitspakete der importierten Projektstruktur konkretisiert. Diese Optionen sind für die Schablonen von Bedeutung und für den Import von MS Project Projekten mit Tätigkeiten. Falls die Ressourcen Mitarbeiter sind, kann die Option „alle Mitarbeiter“ ausgewählt werden. Falls keine Überprüfungen oder Ergänzungen mehr vorgenommen werden sollen, kann auch die Option “Fertigstellen ohne Prüfung” verwendet werden. Diese Option erzeugt dann direkt das Projekt.
Im letzten Schritt werden die Arbeitspakete für das Projekt angezeigt.
Hier besteht die Möglichkeit, einzelne Eckwerte der Aufgaben zu ändern (Bearbeiter, Aufwand, Tätigkeit).
Nach Mausklick auf den “Weiter”-Button …
… wird die gesamte Projektstruktur angelegt. Mit Hilfe der Aktion “01 - Projektplanung” kann die Struktur eingesehen und verändert werden.
Anschließend können Änderungen an der Struktur und Neuberechnungen vorgenommen werden.
Projekte exportieren
…













