handbuch:kapitel_4:4.4.01_angebot_erstellen_fortsetzung

zurück Home weiter

4.4.01 Angebot erstellen (Fortsetzung)

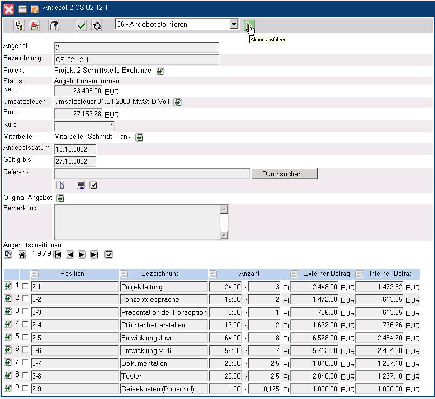
Angebote stornieren

Wenn ein gültiges (fakturiertes) Angebot wieder auf den Status “ungültig” (storniert) gesetzt werden soll, kann die Aktion “Angebote stornieren” verwendet werden. Dieses Stornieren kann notwendig sein, wenn das Angebot versehentlich übernommen worden ist oder der das Angebot in der Verhandlung mit den potentiellen Auftraggeber abgeändert werden soll.

Mit Hilfe der Aktion “Angebot stornieren” wird der Status des Angebotes von “Angebot übernommen” auf …

… “Angebot storniert” gesetzt. Das Angebot ist nicht mehr gültig und wird auch im Auswertungssystem nicht mehr berücksichtigt.

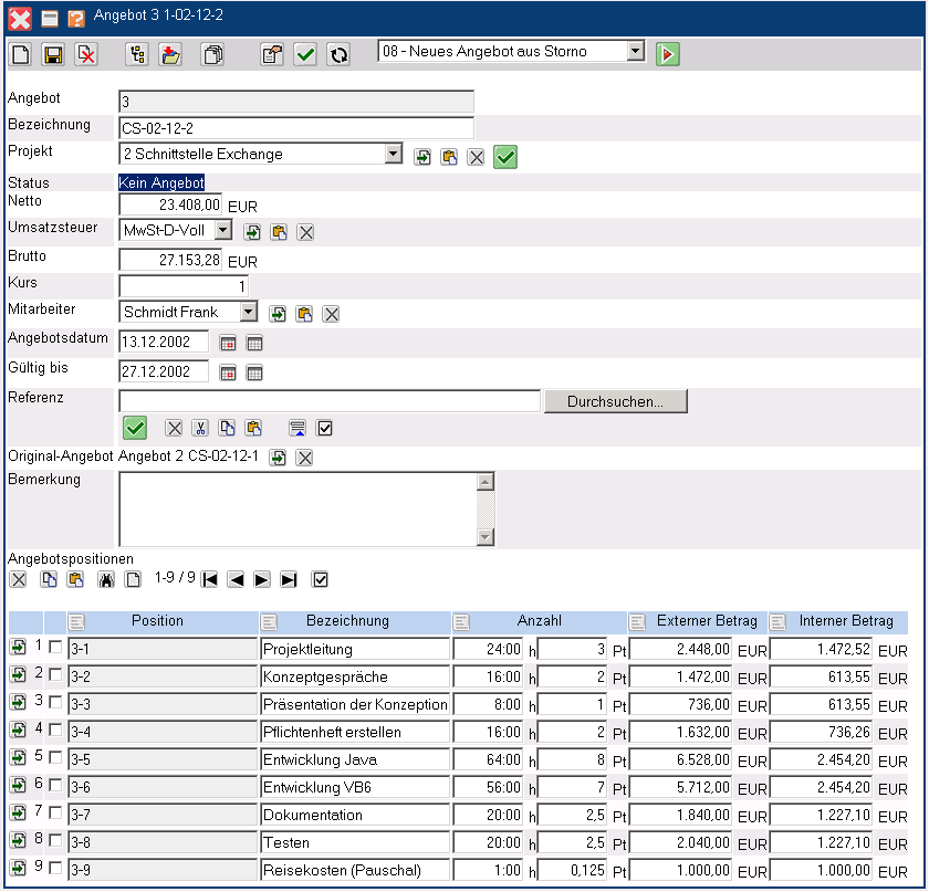
Dieses Angebot kann aus aus historischen Gründen im System belassen werden, gelöscht werden oder als Basis eines neuen Angebotes dienen. Mit Hilfe der Aktion “Neues Angebot aus Storno” kann aus stornierten Angeboten ein neues Angebot erzeugt werden (beispielsweise um das Angebot für den Interessenten attraktiver zu gestalten).

Angebot erstellen aus Storno

Die Aktion erzeugt eine Kopie des stornierten Angebotes mit (in der Standardversion) einer neuer Angebotsnummer, das entsprechend abgeändert werden kann.

Im folgenden Beispiel wird die Position 3-3Präsentation der Konzeption gelöscht. Dazu wird die Position markiert und auf “entfernen” geklickt.

Nach Bestätigung der Sicherheitsabfrage …

… wird die Angebotsposition gelöscht und der Angebotswert entsprechend vermindert. Anschließend wird noch die Position 3-7 Dokumentation auf 2 Personentage Aufwand reduziert und das Angebot abgespeichert.

Abschließend kann das neue Angebot ausgedruckt und mit Hilfe der Aktion “Angebot übernehmen” als gültig gekennzeichnet werden.

Die “neuen” Angebote erhalten automatisch einen Verweis auf das Original Angebot. Im Beispiel wird dieses Angebot mit geöffnet und ..

… anschließend mit Hilfe der Aktion “Angebot löschen” gelöscht (wenn es nicht mehr aus historischen Gründen benötigt wird).

Nach Bestätigung der Sicherheitsabfrage wird das Angebot aus dem Datenbestand entfernt.

Das neue Angebot enthält jetzt einen unterbrochenen Verweis (BrockenLink), der …

…mit Hilfe der Aktion “Link zum Original löschen” entfernt werden kann.

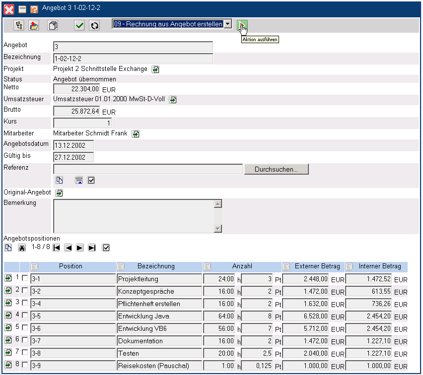
Rechnungen aus Angebot erstellen

Mit der Aktion “Rechnung aus Angebot erstellen” lassen sich komplette Rechnungen aus gültigen Angeboten erstellen. nach Ausführen der Aktion …

… wird vom System ein Rechnungskopf mit konfigurierbaren Voreinstellungen und die Rechnungspositionen als Kopie der Angebotspositionen erzeugt. Nähere Informationen zum Thema Rechnungen erstellen befinden sich in Abschnitt 4.4.4.

Angebotspositionen manuell erstellen

Angebotspositionen können auch manuell angelegt werden. Mit Hilfe der Funktionalität “Neues Dokument” im Element Angebotspositionen …

… wird eine neue Angebotsposition erzeugt.

Nach Eingabe aller relevanten Informationen für diese Position und das Speichern des Dokumentes …

… ist die Position im Angebot enthalten.

handbuch/kapitel_4/4.4.01_angebot_erstellen_fortsetzung.txt · Last modified: by 127.0.0.1